todo.space
A sane way to manage projects in startups and cross-functional teams
todo.space
A sane way to manage projects in startups and cross-functional teams
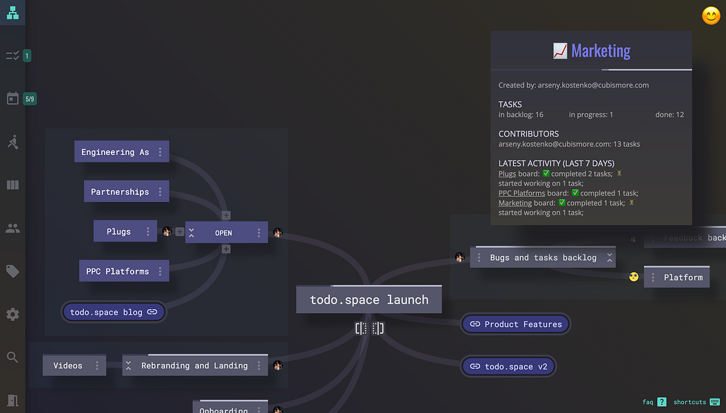
todo.space; as soon as your project becomes more complex than a simple to-do list, various products on the market turn into various flavours of mess. Suddenly, you’re left asking "what’s the status"? Who is working on what? Is the project on track?
We wanted to build a project management solution that: 1. Allows you to track progress in one view together with your team in real-time. 2. Doesn't get messy and overwhelming when your project gets bigger. 3. Gives you answers instead of reports with zero or few clicks. 4. Prevents common project management mistakes on autopilot or suggests how to fix them. 5. Helps you plan and know what’s next for your projects, your teams and for you personally.